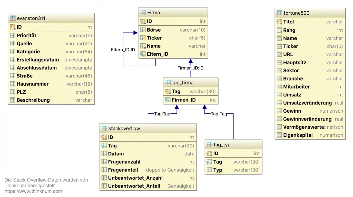
Explorative Datenanalyse in SQL
Christina Maimone
Data Scientist







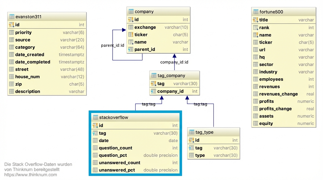
SELECT *
FROM company
LIMIT 5;
id | exchange | ticker | name | parent_id
<hr />-+----------+--------+-----------------------+-----------
1 | nasdaq | PYPL | PayPal Holdings, Inc. |
2 | nasdaq | AMZN | Amazon.com, Inc. |
3 | nasdaq | MSFT | Microsoft Corporation |
4 | nasdaq | MDB | MongoDB Inc. |
5 | nasdaq | DBX | Dropbox, Inc. |
(5 rows)
| Code | Hinweis |
|---|---|
NULL |
fehlend |
| Code | Hinweis |
|---|---|
NULL |
fehlend |
IS NULL, IS NOT NULL |
benutze nicht = NULL |
| Code | Hinweis |
|---|---|
NULL |
fehlend |
IS NULL, IS NOT NULL |
benutze nicht = NULL |
count(*) |
Anzahl der Zeilen |
| Code | Hinweis |
|---|---|
NULL |
fehlend |
IS NULL, IS NOT NULL |
benutze nicht = NULL |
count(*) |
Anzahl der Zeilen |
count(column_name) |
Anzahl der nicht-NULL Werte |
| Code | Hinweis |
|---|---|
NULL |
fehlend |
IS NULL, IS NOT NULL |
benutze nicht = NULL |
count(*) |
Anzahl der Zeilen |
count(column_name) |
Anzahl der nicht-NULL Werte |
count(DISTINCT column_name) |
Anzahl der verschiedenen Nicht-NULL Werte |
| Code | Hinweis |
|---|---|
NULL |
fehlend |
IS NULL, IS NOT NULL |
benutze nicht = NULL |
count(*) |
Anzahl der Zeilen |
count(column_name) |
Anzahl der nicht-NULL Werte |
count(DISTINCT column_name) |
Anzahl der verschiedenen Nicht-NULL Werte |
SELECT DISTINCT column_name ... |
unterschiedliche Werte, inklusive NULL |
Explorative Datenanalyse in SQL