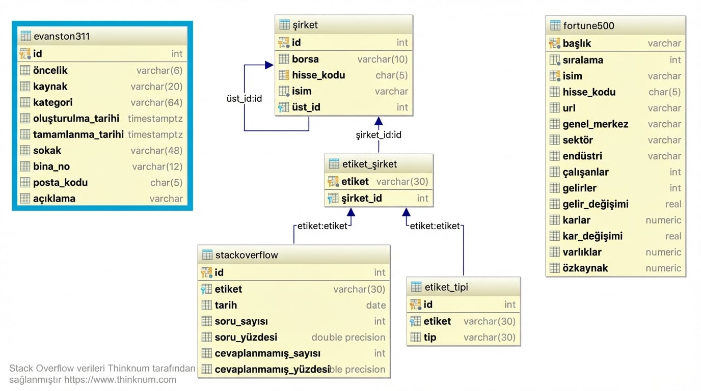
SQL ile Keşifsel Veri Analizi
Christina Maimone
Data Scientist







SELECT *
FROM company
LIMIT 5;
id | exchange | ticker | name | parent_id
<hr />-+----------+--------+-----------------------+-----------
1 | nasdaq | PYPL | PayPal Holdings, Inc. |
2 | nasdaq | AMZN | Amazon.com, Inc. |
3 | nasdaq | MSFT | Microsoft Corporation |
4 | nasdaq | MDB | MongoDB Inc. |
5 | nasdaq | DBX | Dropbox, Inc. |
(5 rows)
| Kod | Not |
|---|---|
NULL |
eksik |
| Kod | Not |
|---|---|
NULL |
eksik |
IS NULL, IS NOT NULL |
= NULL kullanmayın |
| Kod | Not |
|---|---|
NULL |
eksik |
IS NULL, IS NOT NULL |
= NULL kullanmayın |
count(*) |
satır sayısı |
| Kod | Not |
|---|---|
NULL |
eksik |
IS NULL, IS NOT NULL |
= NULL kullanmayın |
count(*) |
satır sayısı |
count(column_name) |
NULL olmayan değer sayısı |
| Kod | Not |
|---|---|
NULL |
eksik |
IS NULL, IS NOT NULL |
= NULL kullanmayın |
count(*) |
satır sayısı |
count(column_name) |
NULL olmayan değer sayısı |
count(DISTINCT column_name) |
farklı NULL olmayan değer sayısı |
| Kod | Not |
|---|---|
NULL |
eksik |
IS NULL, IS NOT NULL |
= NULL kullanmayın |
count(*) |
satır sayısı |
count(column_name) |
NULL olmayan değer sayısı |
count(DISTINCT column_name) |
farklı NULL olmayan değer sayısı |
SELECT DISTINCT column_name ... |
NULL dahil tekil değerler |
SQL ile Keşifsel Veri Analizi