Veritabanı Tasarımı
Lis Sulmont
Curriculum Manager
$$

$$

Hedef: 2018 4. çeyrekte Vancouver’da satılan tüm Octavia E. Butler kitaplarının adedini almak
SELECT SUM(quantity) FROM fact_booksales
-- Join to get city
INNER JOIN dim_store_star on fact_booksales.store_id = dim_store_star.store_id
-- Join to get author
INNER JOIN dim_book_star on fact_booksales.book_id = dim_book_star.book_id
-- Join to get year and quarter
INNER JOIN dim_time_star on fact_booksales.time_id = dim_time_star.time_id
WHERE
dim_store_star.city = 'Vancouver' AND dim_book_star.author = 'Octavia E. Butler' AND
dim_time_star.year = 2018 AND dim_time_star.quarter = 4;
7600
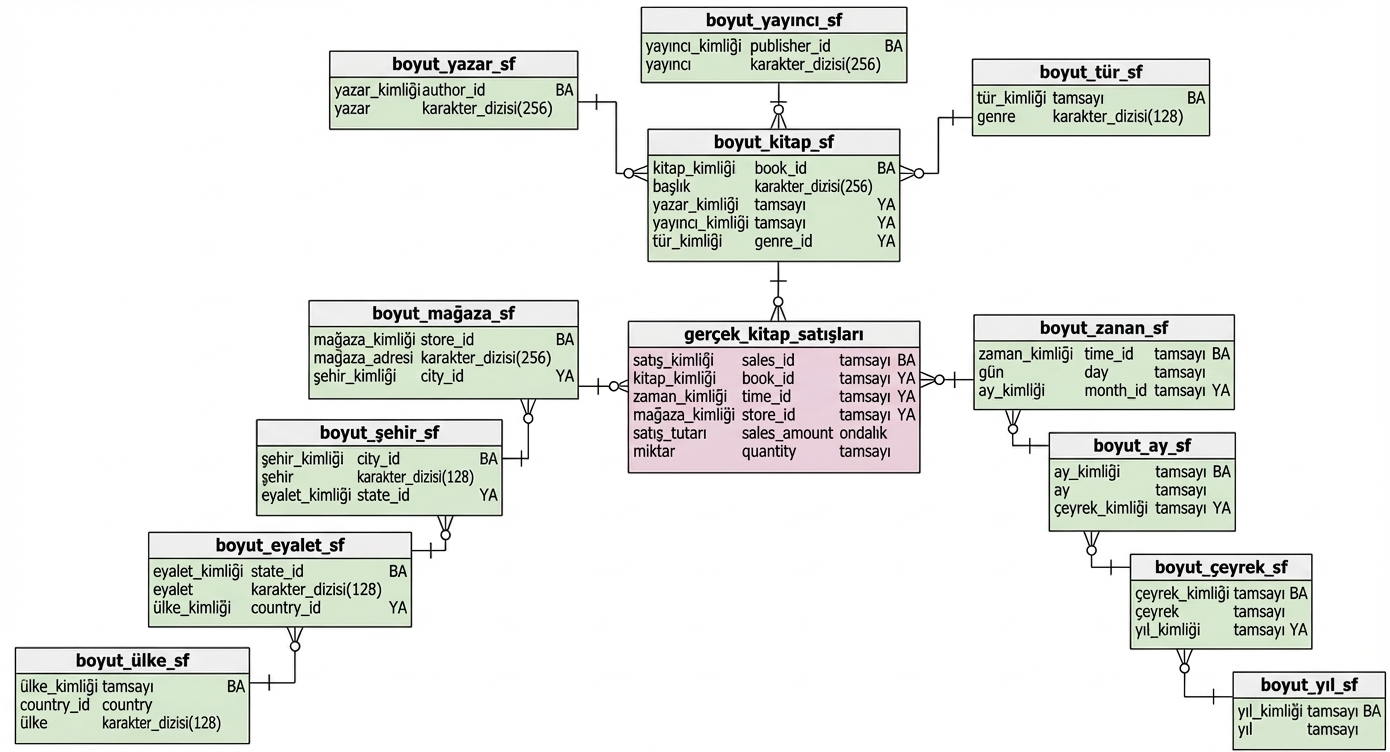
Toplam 3 join
SELECT
SUM(fact_booksales.quantity)
FROM
fact_booksales
-- Join to get city
INNER JOIN dim_store_sf ON fact_booksales.store_id = dim_store_sf.store_id
INNER JOIN dim_city_sf ON dim_store_sf.city_id = dim_city_sf.city_id
-- Join to get author
INNER JOIN dim_book_sf ON fact_booksales.book_id = dim_book_sf.book_id
INNER JOIN dim_author_sf ON dim_book_sf.author_id = dim_author_sf.author_id
-- Join to get year and quarter
INNER JOIN dim_time_sf ON fact_booksales.time_id = dim_time_sf.time_id
INNER JOIN dim_month_sf ON dim_time_sf.month_id = dim_month_sf.month_id
INNER JOIN dim_quarter_sf ON dim_month_sf.quarter_id = dim_quarter_sf.quarter_id
INNER JOIN dim_year_sf ON dim_quarter_sf.year_id = dim_year_sf.year_id
WHERE
dim_city_sf.city = `Vancouver`
AND
dim_author_sf.author = `Octavia E. Butler`
AND
dim_year_sf.year = 2018 AND dim_quarter_sf.quarter = 4;
sum
7600
Toplam 8 join
Peki, neden bir veritabanını normalize etmek isteriz?

Denormalize veritabanları veri fazlalığına olanak tanır

Normalize etme veri fazlalığını ortadan kaldırır
$$
Referans bütünlüğü nedeniyle adlandırma kurallarına uymalıdır; ör. 'California', 'CA' veya 'california' değil
Daha az veri fazlalığı = değiştirilecek daha az kayıt
Küçük tablolar büyük tablolardan daha kolay genişletilir
Normalize etme veri fazlalığını ortadan kaldırır: depolamadan tasarruf
Daha iyi veri bütünlüğü: doğru ve tutarlı veri
ör. Operasyonel veritabanları
Genelde yüksek düzeyde normalize
ör. Veri ambarları
Genelde daha az normalize
Veritabanı Tasarımı