Exploratory Data Analysis in SQL
Christina Maimone
Data Scientist







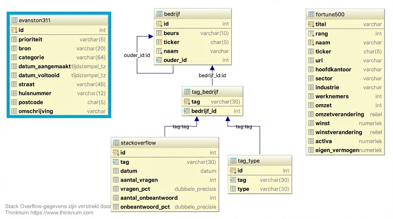
SELECT *
FROM company
LIMIT 5;
id | exchange | ticker | name | parent_id
<hr />-+----------+--------+-----------------------+-----------
1 | nasdaq | PYPL | PayPal Holdings, Inc. |
2 | nasdaq | AMZN | Amazon.com, Inc. |
3 | nasdaq | MSFT | Microsoft Corporation |
4 | nasdaq | MDB | MongoDB Inc. |
5 | nasdaq | DBX | Dropbox, Inc. |
(5 rijen)
| Code | Opmerking |
|---|---|
NULL |
ontbrekend |
| Code | Opmerking |
|---|---|
NULL |
ontbrekend |
IS NULL, IS NOT NULL |
gebruik geen = NULL |
| Code | Opmerking |
|---|---|
NULL |
ontbrekend |
IS NULL, IS NOT NULL |
gebruik geen = NULL |
count(*) |
aantal rijen |
| Code | Opmerking |
|---|---|
NULL |
ontbrekend |
IS NULL, IS NOT NULL |
gebruik geen = NULL |
count(*) |
aantal rijen |
count(column_name) |
aantal niet-NULL waarden |
| Code | Opmerking |
|---|---|
NULL |
ontbrekend |
IS NULL, IS NOT NULL |
gebruik geen = NULL |
count(*) |
aantal rijen |
count(column_name) |
aantal niet-NULL waarden |
count(DISTINCT column_name) |
aantal verschillende niet-NULL waarden |
| Code | Opmerking |
|---|---|
NULL |
ontbrekend |
IS NULL, IS NOT NULL |
gebruik geen = NULL |
count(*) |
aantal rijen |
count(column_name) |
aantal niet-NULL waarden |
count(DISTINCT column_name) |
aantal verschillende niet-NULL waarden |
SELECT DISTINCT column_name ... |
unieke waarden, incl. NULL |
Exploratory Data Analysis in SQL