Databaseontwerp
Lis Sulmont
Curriculum Manager
Feittabellen
Dimensietabellen
Voorbeeld:


$$

Ster-schema's: één dimensie
$$

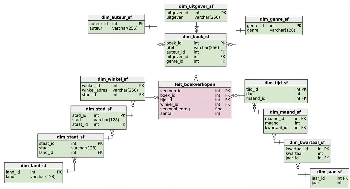
Snowflake-schema's: meer dan één dimensie
Omdat dimensietabellen genormaliseerd zijn
$$
Meest kans op herhaling:

$$


$$
$$
$$
$$
$$

$$

$$

Databaseontwerp