Gevorderde gegevensmodellering in Power BI
Maarten Van den Broeck
Content Developer

| Methode | Voordelen | Nadelen |
|---|---|---|
| Hosten in een database | Ideaal als je data uit een warehouse haalt! | Vereist een database |
| Makkelijk te delen met meerdere services, updaten is eenvoudig | ||
| Data in een bestand opslaan | Geen database nodig, eenmalig aanmaken | Bestand moet worden gemaakt |
| Power BI ondersteunt tekstbestanden goed | Updaten is minder makkelijk dan hosten in een database | |
| Met DAX maken | Meer maatwerk mogelijk dan de vorige opties | Aangepaste code schrijven nodig |
| Geen externe voorbereiding nodig | Sommige functionaliteit is hier lastiger te bereiken |
Month_Year =CALENDAR(DATE(1950, 1, 1), TODAY()),
CALENDAR() is een ingebouwde functie die alle datums in een bereik retourneertMonth_Year =CALENDAR(DATE(1950, 1, 1), TODAY()),
CALENDAR() is een ingebouwde functie die alle datums in een bereik retourneert[Date]-veld met elke datum tussen 1950-01-01 en vandaag
$$
$$
$$| [Date] |
|---|
| 1950-01-01 |
| 1950-01-02 |
| ... |
| 2021-06-30 |
Month_Year =SELECTCOLUMNS(CALENDAR(DATE(1950, 1, 1), TODAY()),"Month", MONTH([Date]), "Year", YEAR([Date]) )
CALENDAR() is een ingebouwde functie die alle datums in een bereik retourneert[Date]-veld met elke datum tussen 1950-01-01 en vandaag| Month | Year |
|---|---|
| 01 | 1950 |
| 01 | 1950 |
| ... | ... |
| 06 | 2021 |
Month_Year =DISTINCT(SELECTCOLUMNS(CALENDAR(DATE(1950, 1, 1), TODAY()),"Month", MONTH([Date]), "Year", YEAR([Date]) ))
CALENDAR() is een ingebouwde functie die alle datums in een bereik retourneert[Date]-veld met elke datum tussen 1950-01-01 en vandaag| Month | Year |
|---|---|
| 01 | 1950 |
| 02 | 1950 |
| ... | ... |
| 06 | 2021 |

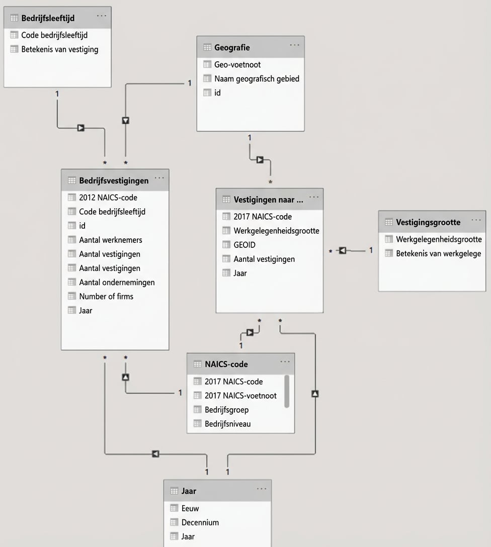
Relaties zijn gebaseerd op sleutels
Twee soorten sleutels:
Power BI vereist relaties met één enkele kolom
Relaties zijn gebaseerd op sleutels
Twee soorten sleutels:
Power BI vereist relaties met één enkele kolom
| First Name | Last Name | Birth year | Value |
|---|---|---|---|
| Chris P | Bacon | 1996 | 599 |
| Jane | Bonds | 1998 | 523 |
| Dwayne | Pipe | 1988 | -566 |
$$
| Composite Key | Value |
|---|---|
| Chris P-Bacon-1996 | 599 |
| Jane-Bondts-1998 | 523 |
| Dwayne-Pipe-1988 | -566 |
$$



Minder gebruikelijk:
One-to-one
$$
Many-to-many


Gevorderde gegevensmodellering in Power BI