Analisis Data Eksploratif di SQL
Christina Maimone
Data Scientist

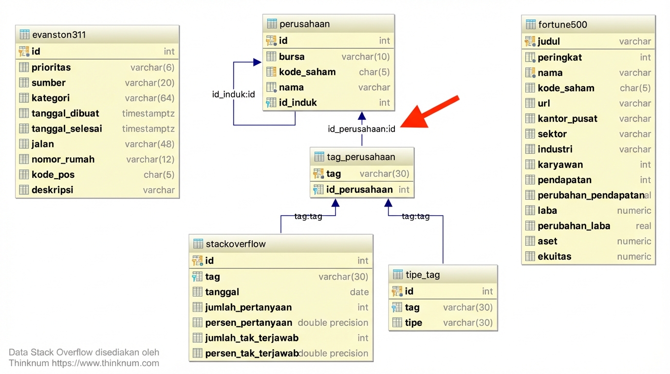
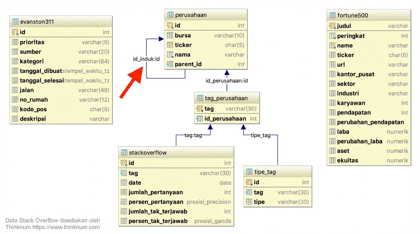
>> Kolom primary key berisi nilai unik dan bukan NULL
NULL




coalesce(value_1, value_2 [, ...])
NULLSELECT *
FROM prices;
column_1 | column_2
----------+----------
| 10
|
22 |
3 | 4
SELECT coalesce(column_1, column_2)
FROM prices;
coalesce
----------
10
22
3
Analisis Data Eksploratif di SQL