Analisis Data Eksploratif di SQL
Christina Maimone
Data Scientist







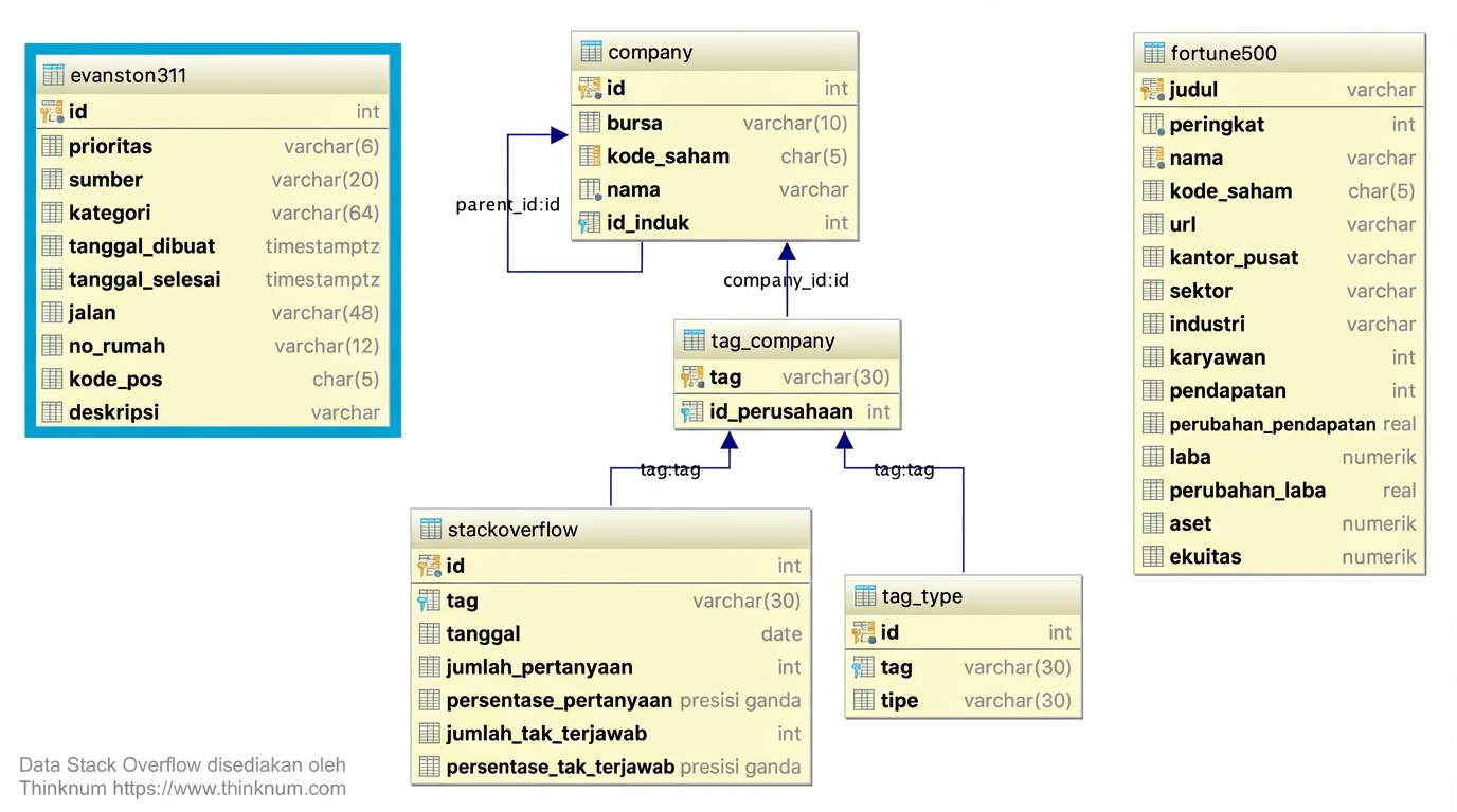
SELECT *
FROM company
LIMIT 5;
id | exchange | ticker | name | parent_id
<hr />-+----------+--------+-----------------------+-----------
1 | nasdaq | PYPL | PayPal Holdings, Inc. |
2 | nasdaq | AMZN | Amazon.com, Inc. |
3 | nasdaq | MSFT | Microsoft Corporation |
4 | nasdaq | MDB | MongoDB Inc. |
5 | nasdaq | DBX | Dropbox, Inc. |
(5 rows)
| Kode | Catatan |
|---|---|
NULL |
hilang |
| Kode | Catatan |
|---|---|
NULL |
hilang |
IS NULL, IS NOT NULL |
jangan gunakan = NULL |
| Kode | Catatan |
|---|---|
NULL |
hilang |
IS NULL, IS NOT NULL |
jangan gunakan = NULL |
count(*) |
jumlah baris |
| Kode | Catatan |
|---|---|
NULL |
hilang |
IS NULL, IS NOT NULL |
jangan gunakan = NULL |
count(*) |
jumlah baris |
count(column_name) |
jumlah nilai bukan NULL |
| Kode | Catatan |
|---|---|
NULL |
hilang |
IS NULL, IS NOT NULL |
jangan gunakan = NULL |
count(*) |
jumlah baris |
count(column_name) |
jumlah nilai bukan NULL |
count(DISTINCT column_name) |
jumlah nilai berbeda yang bukan NULL |
| Kode | Catatan |
|---|---|
NULL |
hilang |
IS NULL, IS NOT NULL |
jangan gunakan = NULL |
count(*) |
jumlah baris |
count(column_name) |
jumlah nilai bukan NULL |
count(DISTINCT column_name) |
jumlah nilai berbeda yang bukan NULL |
SELECT DISTINCT column_name ... |
nilai unik, termasuk NULL |
Analisis Data Eksploratif di SQL